IBM Targetprocess

Ihr Kompass für strategisches Portfoliomanagement

Mit der marktführenden SPM-Softwarelösung können Unternehmen ihre Investitionen maximieren, Ressourcen dynamisch zuweisen und Portfolios an den Unternehmenszielen ausrichten – auf der Basis agiler Planungs- und Managementfunktionen. 

Targetprocess_Aufmacherbild_Market_Leader
Vertrauen von über +1000 Unternehmen weltweit

Welche Herausforderungen löst die SPM-Plattform?

– Viele Unternehmen kämpfen bei technologischen Investitionen mit fehlender Transparenz und isolierten Datensilos. Dies erschwert strategische Planungen, führt zum Aufbau unnötiger IT-Ressourcen und schwächt die Wettbewerbsfähigkeit.

– Dynamische Marktveränderungen und wachsende Komplexität verlangen agile Strukturen, doch in der Praxis bremsen fragmentierte Prozesse und unklare Verantwortlichkeiten die Transformation.

– Manuelle Prozesse bedeuten für die Koordination von Projekten, Ressourcen und Budgets lange Vorlaufzeiten. Dadurch wächst das Risiko von Fehlentscheidungen. In der Folge bleiben viele Innovationschancen ungenutzt.


IBM Targetprocess beantwortet diese Pain Points mit einer zentralen und flexiblen Plattform, die Prozesse automatisiert, Daten integriert und die strategische Steuerung von Initiativen, Ressourcen und Budgets in Echtzeit ermöglicht.

IBM Targetprocess

Verbinden Sie Strategie und Umsetzung

Targetprocess_Schaubild_ohne_Begleittext
Direkte Verknüpfung von Investitionen, Arbeit und Finanzplanung
 
> Direkte Erzielung messbarer Ergebnisse. Lückenlose Einblicke in Finanzierung, Ausführung und Performance
> Schnelle und belastbare Entscheidungen. Kontinuierliche Neuzuweisung von Ressourcen
> Flexible Anpassung an veränderte Prioritäten.
Insights in das Tool

Elementare Bausteine von Targetprocess 

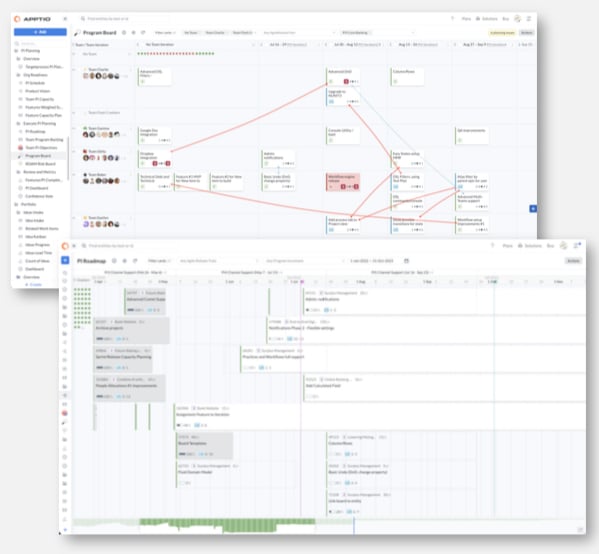
Erfassen und managen Sie Ihre strategischen Ziele mit einem System, das im gesamten Unternehmen sichtbar ist! 

Targetprocess_Screen_Strategieplanung

Strategieplanung

  • Verknüpfung von Portfolios, Initiativen, Budgets und Teams mit den Geschäftszielen.
    Erstellung und Pflege der strategischen Roadmaps zur Visualisierung von Zeitplänen und Meilensteinen.
  • Intelligente Szenario-Planung zur Bewertung von Kompromissen und Modellierung der Auswirkungen von Prioritätsverschiebungen.
  • Verfolgung der Fortschritte in Echtzeit und Anpassung der Investitionen, wenn es neue Prioritäten gibt.
Targetprocess_Screen_Ressourcenmanagement

Ressourcen-Management

  • Visualisierung von Ressourcenkapazität und -bedarf zur Unterstützung datengesteuerter Entscheidungen.
  • Optimierung der Ressourcennutzung mit Echtzeit-Einblicken in die Verfügbarkeit, Fähigkeiten und Arbeitszuweisungen. •    Verfolgung und Anpassung der Auswirkungen von Änderungen durch interaktive und visuelle Dashboards und Szenario-Ansichten.
  • Prognose der Arbeitskosten durch Verknüpfung von Rechnungssätzen, Teamtarifen und Nutzungsdaten.
Targetprocess_Screen_Portfoliomanagement

Portfoliomanagement

  • Zentralisierte Aufnahme und Priorisierung von Epics, Anforderungen und Initiativen.
  • Flexible Finanzierungs- und Zuweisungsmodelle zur Unterstützung wechselnder Prioritäten.
  • Echtzeit-Transparenz von Portfoliostatus, Lieferfortschritt und Abhängigkeiten
  • Verfolgung der Abstimmung zwischen Investitionen, Teams und Geschäftszielen.
  • Kontinuierliche Portfolio-Optimierung auf der Grundlage von Leistung und Wertrealisierung.
Targetprocess_Screen_Ressourcenmanagement

Finanzintegration

  • Automatisierte Personalbudgetierung und -prognose unter Verwendung von Arbeits-, Geschwindigkeits- und Kapazitätsdaten in Echtzeit.
  • Software-Kapitalisierung auf Story-, Feature- und Epic-Ebene mit auditfähiger Nachverfolgung.
  • Vertretbare Kostenzuweisung auf Basis der tatsächlichen Arbeitsstunden, die an Produkte und Dienstleistungen gebunden sind.
  • Cost-to-Value-Tracking, um die Arbeitsausgaben mit den Geschäftsergebnissen in Einklang zu bringen.
  • Agile Finanzintegration für Echtzeit-Reporting und Compliance.
Einordnung

Wer profitiert am stärksten?

Human Resources

Optimale Kapazitätsplanung und Ressourcen-Allokation, ganzheitlicher Überblick über Skills und Auslastung, Frühwarnsystem für Personalengpässe.

Delivery- & Projektteams

Einfache Verwaltung von Backlogs, Echtzeit-Kollaboration und Reporting; flexible Anpassung an eigene Arbeitsweisen (Scrum, Kanban, SAFe, Hybrid.)

Regulation & Compliance

Gesetzliche Vorgaben werden durch lückenlose Dokumentation und automatisierte Workflows erfüllt und bei Bedarf angepasst.

Jetzt Kontakt aufnehmen!

Kostenloses Beratungsgespräch buchen und Ihr Portfoliomanagement modernisieren.

IBM Targetprocess

Vorteile auf einen Blick

Agilität lebt von Menschen, Mindsets und Methoden. Die Mehrheit der Unternehmen, die IBM Targetprocess einsetzen, erzielt schon in den ersten drei Monaten nach der Implementierung eine Rendite auf ihre Investition. Diese Wirksamkeit wird von keinem Wettbewerber erreicht.

Unser Angebot

Ganzheitliche Beratung

Nanga Services #1
„Reselling, Services und Customizing aus einer Hand – so wird Targetprocess zum echten Business-Enabler.“
Björn Deiss

Björn Deiss

Managing Consultant

NANGA Strategic Solutions

Der richtige Partner für Targetprocess

Es gibt viele, gute Gründe, wieso NANGA Strategic Solutions der richtige Partner für Ihre Anforderungen rund um Targetprocess ist:

  • Einziger Full-Service-Partner im DACH-Raum.
  • Tiefes technisches Know-how aus zahlreichen SPM- und EAP-Projekten.
  • Eigene Integrationsprodukte wie der Target Process Codebeamer Connect (TCC).
  • Starker Fokus auf Business Agility, Transparenz und Skalierbarkeit.
  • Langjährige Erfahrung mit IBM-Ökosystemen und agilen Skalierungsframeworks.

Mit Nanga Systems erhalten Sie einen Partner, der IBM Target Process nicht nur einführt – sondern zu einem strategischen Erfolgsfaktor Ihres Unternehmens macht!

Jetzt Kontakt aufnehmen!

Mit Strategic Solutions wird aus Planung messbare Transformation